Adding a Channel🔗
On the Channel Display, click the
icon to bring up the Channel Selector.

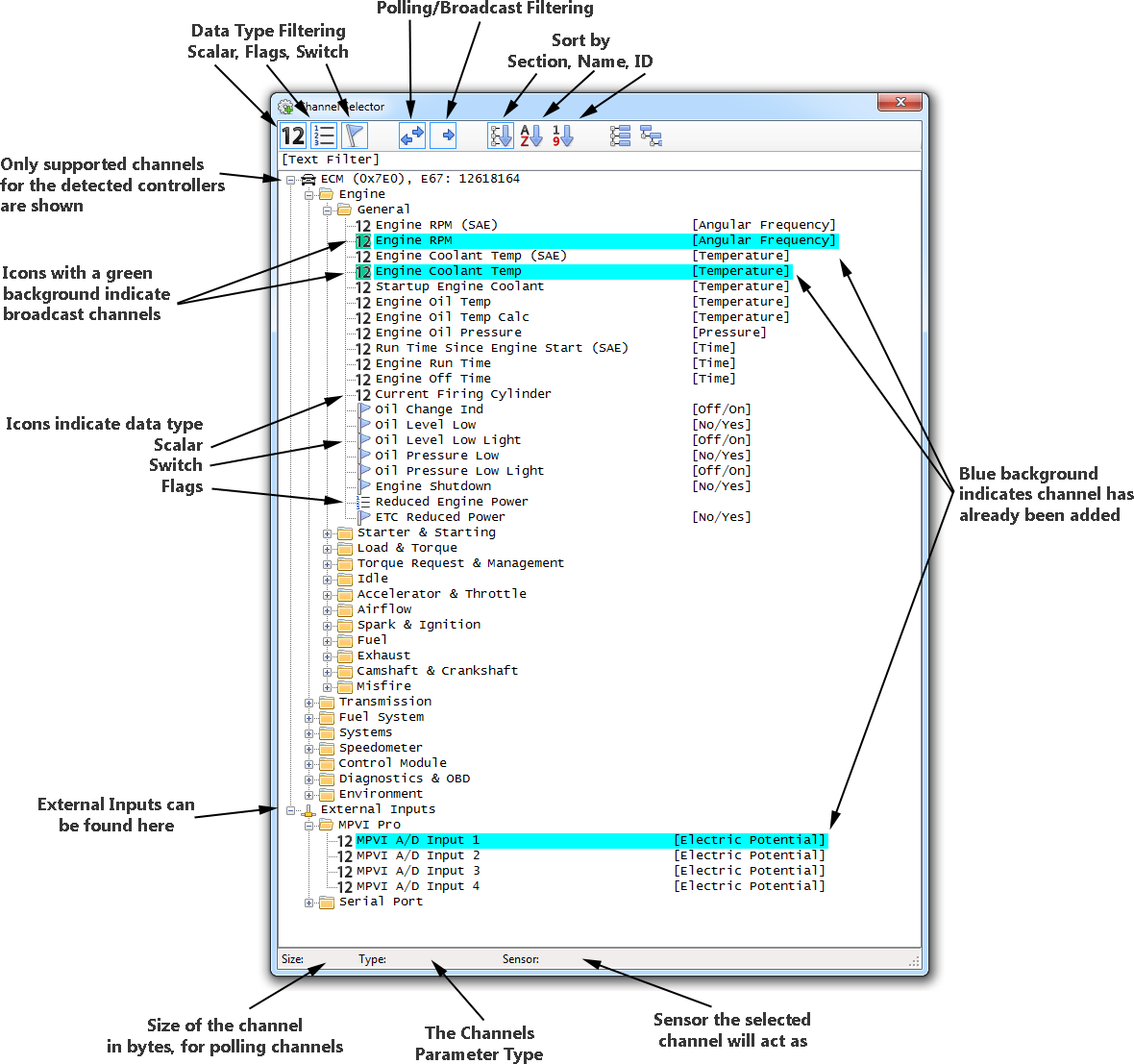
Broadcast Channels🔗
Broadcast Channels are channels that channels the vehicle is always sending on the network.
These parameters might be for the instrument cluster, engine/trans communications, HUD, etc..
Adding broadcast channels do not take up any additional bandwidth, and should be used vs their polling channel counterpart (if one exists).
Not all vehicles support broadcast channels.